自动化与信息工程

自动化与信息工程

2025年04期
  • 收藏
收藏成功
微博 空间 微信
《自动化与信息工程》原名《广东自动化与信息工程》《广州自动化》,经国家新闻出版署批准(CN44-1632/TP,ISSN...     展开

类型

双月刊

类别

定价
促销信息
全年订阅更优惠!
¥9.60 ¥5.79
目录

产业动态

从专利情况分析广东省智能制造装备产业科技创新态势
摘要:智能制造装备产业作为制造强国战略的核心支柱和科技创新的关键突破口,其发展水平直接关系到国家制造业竞争力。通过分析国内外及广东省智能制造装备产业的专利情况,梳理广东省智能制造装备产业的科技创新态势以及面临的问题,并针对性地提出产业集群发...

学术研究

基于改进YOLOv8的瓶装产品褶皱检测模型
摘要:针对瓶装产品褶皱的旋转角度随机、多尺度,以及与瓶体背景对比度低等特性,提出基于改进YOLOv8的瓶装产品褶皱检测模型。该模型利用 Sobel算子提取边缘特征,通过融合边缘特征与空间特征,增强低对比度区域的边缘特征提取能力;通过融合卷积...
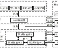
基于大型语言模型的异构多智能体系统
摘要:针对企业在数字化转型过程中,采用单一智能体框架实现多业务场景智能化时面临的困境,提出一种基于大型语言模型的异构多智能体系统。该系统基于企业业务领域划分智能体,并构建一种异构多智能体系统分层架构,使智能体系统以分层的方式协同工作。其中,...

开发设计

改进U-Net的X射线乳腺肿瘤区域分割方法
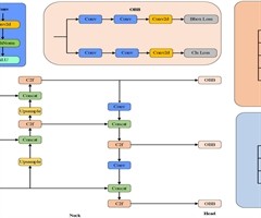
摘要:乳腺癌是危害女性健康的重要疾病,及时准确地诊断是降低乳腺癌死亡率的关键。为提高乳腺癌诊断的准确性,提出一种改进U-Net的X射线乳腺肿瘤区域分割方法。首先,融合空间注意力和通道注意力机制,构建平行注意力模块,以加强网络对关键特征的提取...
结合超分重建的室内指示牌检测方法
摘要:针对远距离室内指示牌检测准确率较低的问题,提出一种结合超分重建的室内指示牌检测方法。分析单目相机透视成像模型发现,指示牌成像像素随拍摄距离增大而减小;通过对含有室内指示牌的图像进行超分重建,提高指示牌图像分辨率,进而提升指示牌的检测准...

技术应用

面向螺纹精密测量的多模态机器视觉系统
摘要:针对人工测量螺纹几何参数存在的精度低、操作困难、易磨损等问题,提出一种面向螺纹精密测量的多模态机器视觉系统,实现螺距、牙型角和外径等几何参数的自动化测量。首先,通过多模态图像采集装置的微距相机和短焦距相机分别采集螺纹工件的杆部和头部图...
热处理对沉积态纳米TiC/7034复合材料组织性能的影响
摘要:纳米TiC颗粒增强7034铝基复合材料因具有高强度、高硬度和低密度等特点,已成为具有广阔应用前景的轻量化材料。针对7034铝合金中低沸点 Zn 、Mg元素含量较高,在高温熔池中易沸腾蒸发,产生气孔、裂纹等缺陷,影响其力学性能的问题,采...
相关杂志
订阅全年后,您可享受以下权益
①该本杂志即日起至未来1年内所有更新电子版杂志的使用权限;
②赠送该杂志的部分往期的杂志的使用权限,有效期1年。

全年订购价格: ¥34.74

订阅全年
--%>

登录龙源期刊网

温馨提示:

1.点击网站右上角的“充值”按钮可以为您的账号充值

2.充值金额可以选择30,50,100或500元

3.充值成功后即可购买网站上的任意杂志或文章

还没有龙源账户? 立即注册

购买杂志

自动化与信息工程

杂志价格:¥5.79元

  • 微信扫码支付
  • 当前余额:100.00

购买杂志

自动化与信息工程

杂志价格:¥5.79元

  • 微信扫码支付
  • 当前余额:¥100.00

    去充值
monitor
客服机器人