YOLOv8-NTS:一种针对交通标志检测的目标识别方法

打开文本图片集
关键词:交通标志检测;SlimHAT;WT-C2fBlock;RFAhead;YOLOv8
中图分类号:TP391.4; 文献标识码:Adoi:10.37188/CJLCD.2025-0199 CSTR:32172.14.CJLCD.2025-0199
YOLOv8-NTS: a target detection approach for traffic sign recognition
LI Pengfei¹,XIONG Zhaoxin1,WANG Guibao 1,2*
(1. School of Physics and Electronic Engineering, Shaanxi University of Technology, Hanzhong 723000,China; 2. School ofElectronic Information and Artificial Intelligence,Shaanxi University ofScience & Technology, Xi'an 710021,China)
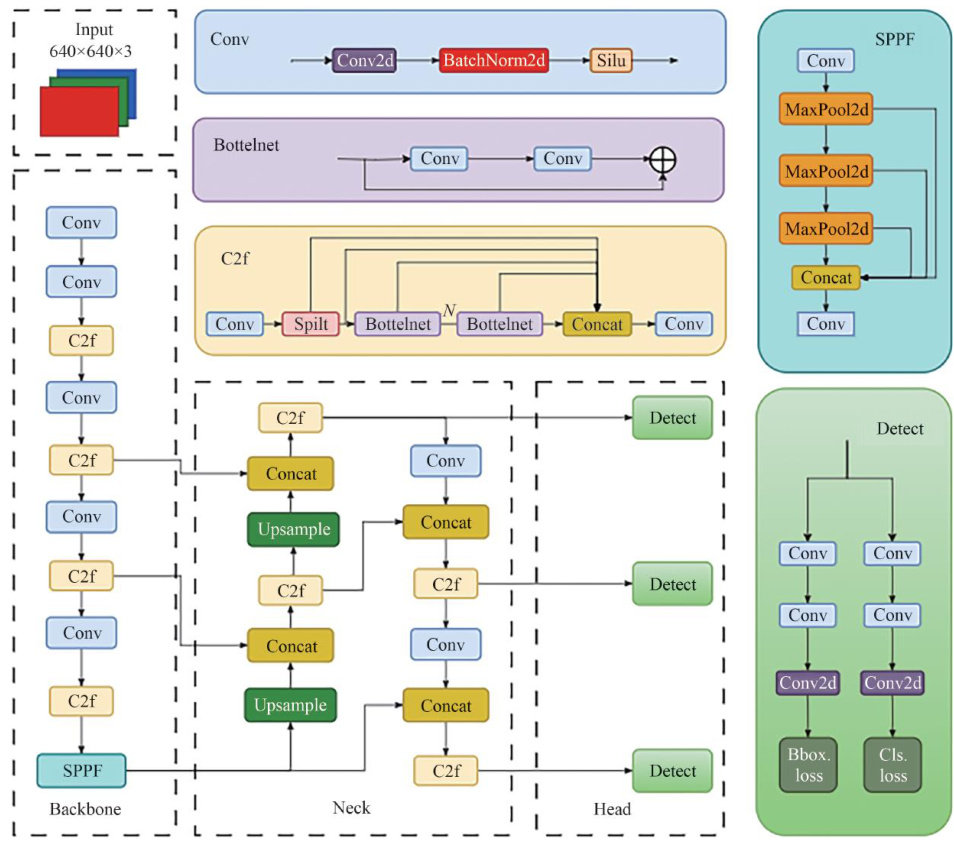
Abstract:To address the low detection accuracy of current traffic sign detection methods for small,blurred targets and complex environments,this paper proposes an improved trafc sign detection model YOLOv8-
NTS,to enhance recognition performance in complex trafic scenarios. The model incorporates three key enhancements over YOLOv8: First,it introduces the lightweight Hybrid Attention Transformer (SlimHAT) module within the backbone network to strengthen global pixel information modeling and improve feature representation accuracy. Second,it replaces the original C2f module with the WT-C2fBlock module based on WTConv,reducing model parameters by 12.2% while maintaining detection accuracy. Finally,a novel detection head RFAhead was designed by integrating spatial attntion mechanisms with convolutional operations,optimizing feature extraction and fusion processes to further enhance the model's object representation capability and robustness. Experiments on the TTlOOK trafic sign dataset demonstrate that compared to the baseline YOLOv8 model,the improved YOLOv8-NTS achieves significant performance gains: 6.5% increase in precision, 5.0% increase in recall, 7.3% improvement in mAP5O,and 5.3% (204 enhancement in mAP50~90 . The proposed YOLOv8-NTS model substantially improves traffic sign detection accuracy and generalization capabilities while maintaining low computational cost,validating the method’s effectiveness and practical value. It provides reliable technical support for traffic sign recognition in intelligent transportation scenarios.
Key words: traffic sign detection; SlimHAT;WT-C2fBlock;RFAhead;YOLOv8
1引言
目标检测是计算机视觉领域的一项关键任务,因其问题复杂度高、技术挑战性强而备受学术界与工业界关注[]。(剩余15558字)