注册帐号丨忘记密码?
1.点击网站首页右上角的“充值”按钮可以为您的帐号充值
2.可选择不同档位的充值金额,充值后按篇按本计费
3.充值成功后即可购买网站上的任意文章或杂志的电子版
4.购买后文章、杂志可在个人中心的订阅/零买找到
5.登陆后可阅读免费专区的精彩内容
打开文本图片集
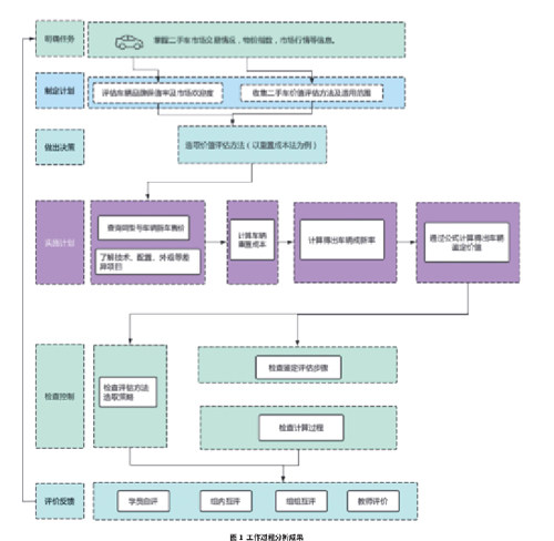
关键词:“三教”改革;活页式教材;典型工作任务;鉴定;学习情境
0 引言
2021 年4 月12—13 日召开的全国职业教育大会明确指出:要一体化设计中职、高职、本科职业教育培养体系,深化“三教”改革,“岗课赛证”综合育人,提升教育质量。“三教”改革是落实《国家职业教育改革实施方案》的根本要求,也是职业教育发展的支撑,职业院校需以此为立足点提高教师执教水平。(剩余3784字)
登录龙源期刊网
购买文章
“三教”改革背景下职业院校活页式教材开发与研究
文章价格:4.00元
当前余额:100.00
阅读
您目前是文章会员,阅读数共:0篇
剩余阅读数:0篇
阅读有效期:0001/1/1 0:00:00